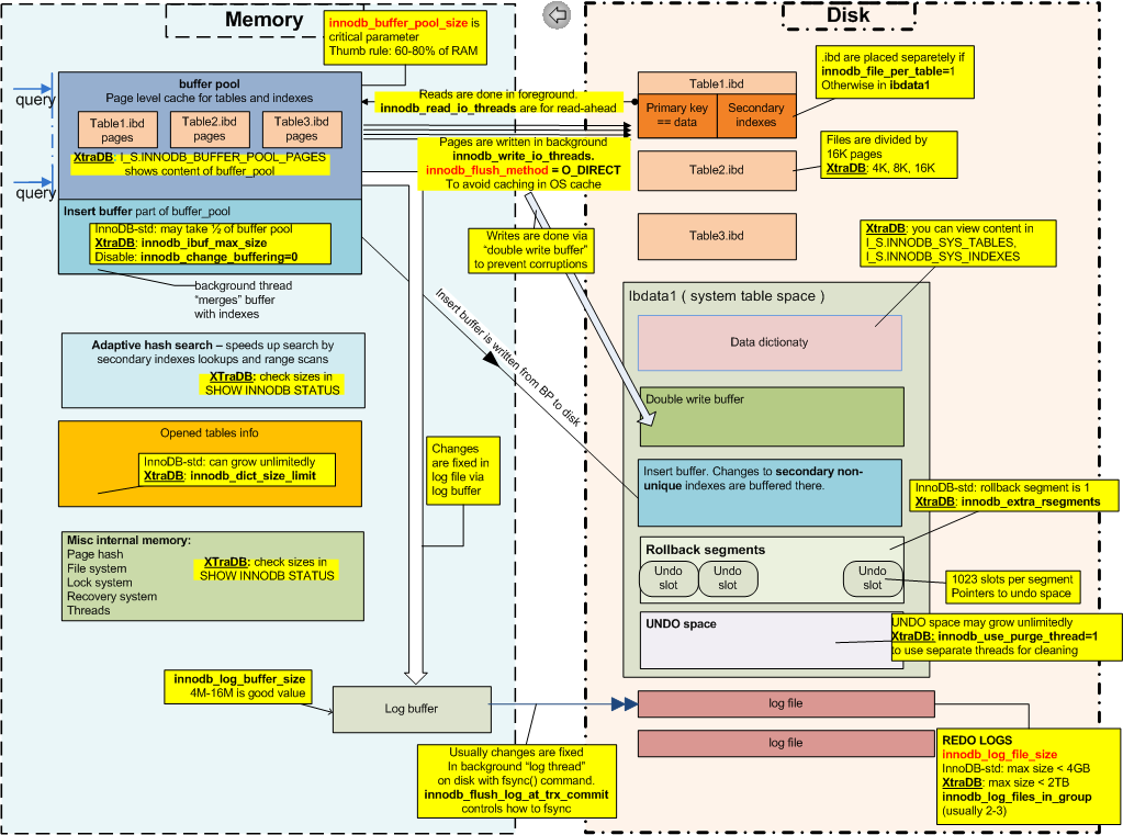
InnoDB 简介 发表于 2020-07-18 更新于 2020-12-05 分类于 InnoDB 阅读次数: 最近在 Percona 的网站上看到了一张介绍 InnoDB 整体架构的图片,觉得总结的非常好,引用如下。 InnoDB 整体架构